「ComfyUIの環境構築方法が分からない…」「ComfyUIの起動が遅くてうんざりする…」そう思ったことはありませんか?
こんにちは!AICU編集部です。今週リリースされたChatGPT 4oの画像生成機能、すごいですよね!でも「これってComfyUIだと、もっと簡単に再現性高くいろんな画像や動画が作れるのでは…」と思っている方、いませんか?
AICUでは、「共有ComfyUI」という、ハイスペッククラウド上で動作するComfyUI環境をユーザー同士で共有する互助的なサービスを提供しています。現在はβ2で無料試用できるサービスについて詳しく解説します。
共有ComfyUIとは
AICUが提供する共有ComfyUIは、クラウド上で複数ユーザーがComfyUI環境を共有して利用できるサービスです。個人でComfyUI環境を構築する手間を省き、ブラウザから手軽にアクセスできる点が最大の魅力です。2025年2月に「AICU.jp」コミュニティサービスの一部として提供を開始しています(3月末まではβ2テスト中)。
共有ComfyUIには、以下のような魅力があります。
- 
高性能GPU 
 高性能GPU(NVIDIA L4 VRAM 24GB)で構築しており、快適な動作を実現しています。
- 
マルチデバイス対応 
 ブラウザで利用可能なため、Windows、Mac、iPadなど様々なデバイスからアクセス可能です。
- 
メール認証式セキュリティ 
 ワンタイムパスワード方式で安全に利用できます。
- 
事前設定済み 
 立ち上げ待ち時間ゼロ!AICUで提供している各種ワークフローが初期設定済みで、簡単に読み出し可能です。巨大なモデルのダウンロードや、膨大なストレージ容量も必要ありません。ユーザーは、共有ComfyUIにアクセスするだけで、直ぐに快適なComfyUI環境をご利用いただけます。
- 
商用利用可能 
 共有ComfyUI内で使用しているモデルやカスタムノードは、商用利用可能なものに限定しているため、ここで生成されるものは商用利用可能になります。
- 
コミュニティ 
 生成している画像は MidJourney等と同じく、他のユーザーから閲覧できる状態にあります。どんな画像を作っているか、どんなワークフローで構築しているか、といったノウハウを共有できます。AICU.jp にはAIエージェント「Will」や Coloso「ComfyUIマスター」や noteでの「ComfyUIマスター」シリーズの利用者同士が日本語で質問できるコミュニティがあります。AICU 共有ComfyUIの開発・運営チームとも距離が近く、クリエイティブAI時代の互助的なヒューマンネットワークが構築できます。
共有ComfyUIは、こんな方におすすめです!
- 
ComfyUI初心者で、環境構築方法が分からない方 
- 
ハイスペックPCを持っておらず、自身のPCでComfyUIを満足に動作させられない方 
- 
Google ColabなどでのComfyUIの稼働に不満がある方 
- 
利用料金が不安定な従量課金ではなく、規定の月額費用で使いたい方 
- 
モデルやカスタムノードの利用の際に、商用利用の可否を考えることが煩わしい方 
AICU.jpへの会員登録から始めよう
共有ComfyUIを使用するために、AICU.jpへの会員登録をしましょう。まずは、以下のリンクよりAICU.jpにアクセスしてください。
アクセスすると、以下の画面が表示されます。ここで、右上の「ログイン」をクリックします。
 
そうすると、ログイン画面が表示されます。ここで「新規登録」をクリックし、登録画面に切り替えます。
 
新規登録画面が表示されます。ここでは、GoogleまたはFacebookアカウントでの登録と、メールアドレスからの新規登録を選択できます。
「Googleで登録」をクリックすると、Googleのログイン画面が表示され、そこでログインおよび認証を行うと、新規登録が完了します。
「Facebookで登録」をクリックすると、Facebookのログイン画面が表示され、そこでログインおよび認証を行うと、新規登録が完了します。
「メールアドレスで新規登録」をクリックすると、メールアドレスとパスワードで新規登録可能です。
 
「メールアドレスで新規登録」をしてみましょう。以下のようにメールアドレスとパスワードの入力画面が表示されます。ここで、登録するメールアドレスとパスワードを入力し、「メールアドレスで新規登録」をクリックします。
 
そうすると、メールアドレスの認証画面が表示されます。先ほど入力したメールアドレス宛てに認証コードが送信されているので、そのメールを確認します。
 
以下のようなメールが届くので、中央に表示されている認証コードを先ほどの画面に入力します。
 
正しい認証コードを入力すると、「認証・新規登録」ボタンを押せるようになります。入力したら、「認証・新規登録」ボタンをクリックしてください。
 
登録が完了すると、トップページに戻ります。右上のアイコンの箇所が「ログイン」から登録したメールアドレスに変わり、ログインされていることが確認できます。これでAICU.jpへの会員登録が完了になります。
 
共有ComfyUIプランを購読しよう
会員登録が完了したら、次は「共有ComfyUI」プランを購読しましょう。トップページからメニューの「サービス」を選択します。
 
ここでは、3つのプランが表示されます。この中で、「共有ComfyUI」プランを購読します。共有ComfyUIプランは、30日間の無料期間が用意されているので、まずはお気軽にお試しください。それでは、「共有ComfyUI」の「無料お試し期間を始める」をクリックします。
 
次にお支払い画面が表示されます。ここでクレジットカード情報の入力、プランポリシーへの同意を行い、「無料お試し期間を開始」をクリックしてください。
 
支払いが完了すると、以下のページに遷移します。その後、登録されたメールアドレス宛てに複数のメールが届くので、そちらを確認してみましょう。
 
購読完了通知
まずは、支払い完了通知のメールです。こちらを持って登録完了となります。
 
リファラルプログラム
次に、リファラルプログラムのご案内メールです。紹介プログラムに参加するとメールが送られてきます。そこに記載されている「紹介する」をクリックすると、紹介リンク作成ページに遷移します。
 
こちらが紹介リンク作成ページです。このページ内にある「紹介リンクをコピー」から紹介リンクをコピーしていただき、それをお知り合いの方にご紹介いただき、その方が会員登録していただくことで、紹介者および被紹介者の方々は50%オフのクーポンコードを取得できます(紹介者は被紹介者がプラン購読したときのみ)。
 
クーポンコードは、「マイ特典」から確認することができます。「マイ特典」は、画面右上のドロップダウンをクリックすると表示されるサブメニューから選択可能です。
 
以下がマイ特典の画面です。被紹介者の方がプランに購読すると、以下のようにクーポンコードが表示されます。このクーポンコードは、「基本AICU会員(Basic)」プランに適用可能です。「基本AICU会員(Basic)」プランを購読の際は、こちらのクーポンコードを利用することで50%オフになります。
 
ComfyUIグループへの招待
次は、「ComfyUI」グループへの招待メールについてです。AICU.jpには、コミュニティ機能があり、そこではユーザー同士がディスカッションできる場を設けています。様々なグループがある中で、「ComfyUI」グループは、共有ComfyUIプランに加入している方だけが参加可能なグループで、ここでComfyUIに関するディスカッションが行われます。
以下のようなメールが届きますので、ここで「参加する」ボタンをクリックしてください。
 
そうすると、ComfyUIグループの画面に遷移します。ここで他のメンバーと交流したり、最新情報を入手したり、画像や動画をシェアすることができます。ぜひ活発に意見交換をしていきましょう。
 
特典プログラム
AICU.jpには、ポイントプログラムがあり、各プランに加入することで、AICUポイントを獲得することができます。現在保持しているポイントについては、このメールの「特典を見る」をクリックするか、前述した「マイ特典」ページを開くことで確認することができます。
 
このポイントは、ストアでマガジンなどの購入時に使用可能です。
 
共有ComfyUIプランの説明
最後のメールは、共有ComfyUIプランの説明メールになります。共有ComfyUIへのアクセス方法は、次項で説明します。このメールに記載されているアドレス「https://comfyui.aicu.jp/」をクリックすることで、共有ComfyUIにアクセスすることができます。具体的な説明は、次項で行います。
 
共有ComfyUIにアクセスしよう
それでは、共有ComfyUIにアクセスしてみましょう。共有ComfyUIには、トップページのメニュー「共有ComfyUI」をクリックすることでアクセスできます。
 
共有ComfyUIにアクセスすると、サインイン画面(ログイン画面)が表示されます。ここで、AICU.jpで登録したメールアドレスを入力し、「次へ」をクリックします。
 
次に検証コードの入力を求められます。先ほど入力したメールアドレス宛に検証コードが記載されたメールが送信されています。メールには、「Your authentication code is xxxxxxxx」と記載されているので、xxxxxxxxの箇所を画面に入力してください。
 
これでログインが完了し、ComfyUIの画面が表示されます。
 
共有ComfyUIで使えるモデルやワークフローを確認しよう
共有ComfyUIには、プリセットのモデルやワークフローを利用可能です。ここでは、モデルとワークフローを確認してみましょう。
まず、モデルの確認ですが、左のメニューから「モデルライブラリ」を選択します。
 
各種フォルダが表示されるので、「checkpoints」フォルダを開きます。そうすると、インストールされているモデルの一覧を確認できます。ここにあるモデルを「Load Checkpoint」ノードで読み出し、使用することができます。
 
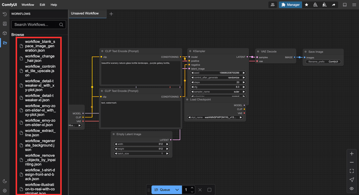
次にワークフローの確認です。同様に左のメニューから「ワークフロー」を選択します。
 
そうすると、インストールされているワークフローが表示されます。ここで使用したいワークフローをクリックすることで、ComfyUIにワークフローをロードできます。
 
簡単なワークフローを実行してみよう
それでは、テンプレートのワークフローを読み出し、多少改修した上で実行してみましょう。まず、テンプレートのワークフローを開きます。左上の「Workflow」をクリックし、表示されたサブメニューから「Browse Templates」を選択します。
 
テンプレートの選択画面が表示されるので、ここで「Image Generation」を選択します。
 
デフォルトの画像生成用のワークフローが表示されます。
 
ワークフローを改修しましょう。共有ComfyUIでは、画像をローカルPCに保存するためのノード「Local Save Image」を使用します。このデフォルトの最後のノード「Save Image」を「Local Save Image」ノードに変更します。
 
ノード以外の箇所をダブルクリックすると、ノードの検索バーが表示されます。ここに「Local Save Image」と入力すると、当該ノードが表示されるので、これをクリックします。
 
そうすると、「Local Save Image」ノードが追加されます。
 
「Save Image」ノードは不要なので削除します。「Save Image」ノードを選択し、「DEL」キーを押すことで削除できます。
 
このノードを使うために、「VAE Decode」ノードの出力「IMAGE」を「Local Save Image」ノードの入力「images」に接続します。接続方法は、「VAE Decode」ノードの出力「IMAGE」上でドラッグ(左クリックを押し続ける状態)し、「Local Save Image」ノードの入力「images」上でドロップ(左クリックを話す)することで接続できます。これでローカルPCに画像を保存可能になります。
 
それでは、ワークフローを実行してみましょう。下部にある「Queue」をクリックすると、ワークフローが実行されます。
 
実行が完了すると、ブラウザで設定されているダウンロードフォルダに生成された画像がダウンロードされます。今回の場合、以下のような画像が生成されるでしょう。
 
困った時は?〜トラブルシューティング〜
共有ComfyUIの操作で困ったことがあった時の対処方法を紹介します。
コミュニティで質問する
前述したコミュニティの「ComfyUI」グループでは、ユーザー同士で活発に意見交換が行われています。その中に困ったことが解決できる意見があるかもしれません。また、ここで質問することで、運営から回答することが可能です。また、他ユーザーからの支援を受けられることもあります。
「ComfyUIマスターガイド」サポートサイトを確認する
書籍「ComfyUIマスターガイド」の出版に伴い、この書籍のサポートサイトを用意しています。こちらに頂戴した質問と回答、障害情報を記載するので、こちらを確認していただくことで、疑問点が解消できるでしょう。以下のリンクよりご確認ください。
※ 画面は開発中のもので、変更が発生する可能性があります。
AIサイトチャット「Will」を利用する
現在実験中のAIエージェント「Will」とAICU開発チーム・運営チームが皆さんのご質問にお答えします。こちらはプライベートチャットなので他の方々の視線を気にせずにご質問いただけます!
 
Willには現在のComfyUIマスターガイドの知識に加えて、共有ComfyUIの開発者や運営チーム、AICUがすでに刊行してきた書籍やブログなどのありとあらゆる「生きた知識」が入っています。
時間や回数制限、予期せぬ不具合はあるかもしれませんが、コミュニティの知識に加えて、今後のクリエイティブAI時代の強い味方として楽しんでいただけましたら幸いです。
最後まで読んでいただきありがとうございました。
今後とも AICU.jp をよろしくお願いいたします! 
こちらに先着100名で共有ComfyUIを100%OFFで1ヶ月利用できるクーポンコードを発行しております。すでにお試しいただいている方も、新しくご登録いただいた方も利用できるコードなので、どうぞお試しください!
(2025年4月28日まで利用可能)
—
この記事の続きはこちらから https://note.com/aicu/n/n899f35b461db
Originally published at https://note.com on Mar 28, 2025.

 
                    
                     
      
    
Comments